简介
- 同步镜像功能可将指定镜像同步到其他的【镜像仓库】
同步流程
一、点击【同步】

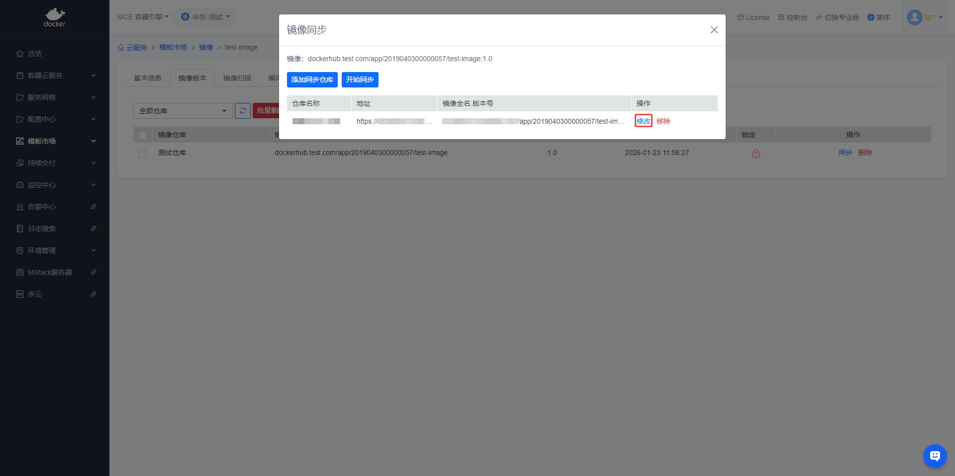
二、点击【添加同步仓库】
- 如果没有配置镜像仓库,需要先创建镜像仓库

三、选择【镜像仓库】

四、修改【镜像全名】:【版本号】(可选)

- 可根据需求修改镜像的【前缀名称】、【项目名称】、【镜像名称】、【镜像版本号】

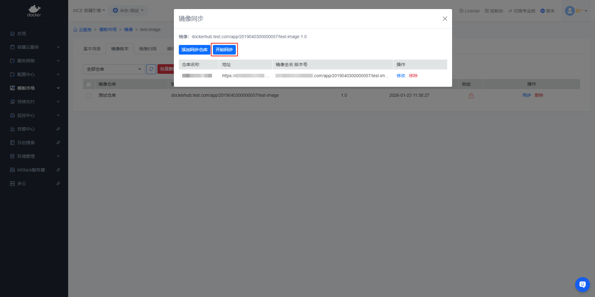
五、点击【开始同步】

- 开始同步后,页面会跳转到【同步记录】,并自动展示【镜像同步日志】

六、同步完成
- 同步完成后可以在【同步记录】中看到记录

作者:陈晓东 创建时间:2020-08-25 13:40
最后编辑:陈晓东 更新时间:2026-04-13 11:23
最后编辑:陈晓东 更新时间:2026-04-13 11:23