获取token的方法
- 新版GitLab
- 老版GitLab
新版GitLab
一、代码源配置
登录 GitLab,点击左上角“头像”,在下拉菜单中选择“编辑个人资料”。
二、创建 token
在左侧菜单栏点击“访问令牌”,之后点击右侧页面中的“添加新令牌”
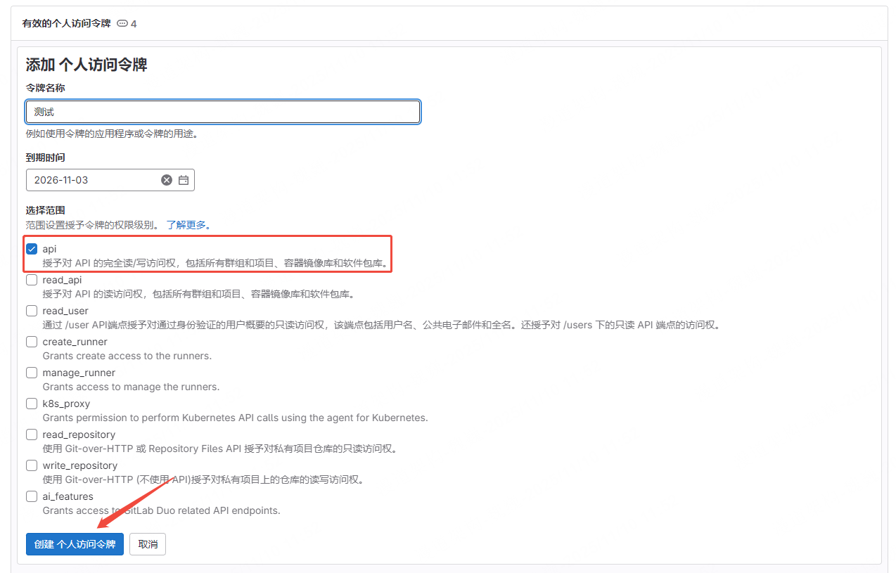
输入“令牌名称”,选择“到期时间”,勾选“api”,之后点击“创建个人访问令牌”
三、复制并保存token
创建成功后,页面会展示创建的令牌,点击复制按钮复制保存令牌
老版GitLab
一、代码源配置
登录 GitLab,点击右上角 Profile settings 图标。
二、复制 private token
在左侧菜单栏选择 Account,复制 private token。

作者:陈晓东 创建时间:2019-06-26 13:44
最后编辑:陈晓东 更新时间:2025-11-26 19:00
最后编辑:陈晓东 更新时间:2025-11-26 19:00