本文将详细引导您完成文件系统快照的各项核心操作,包括进入快照列表、创建快照、克隆快照及删除快照,助力您高效管理文件系统数据。
进入快照列表
- 操作步骤:
- 首先进入目标文件系统的详情页面;
- 在详情页面中,选择【
快照】选项卡; - 输入查询条件(需指定子卷组和子卷),即可查看对应快照列表。
- 示意图:

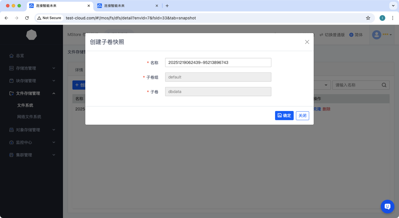
创建快照
- 操作步骤:
- 在快照列表页面,点击【创建快照】按钮;
- 在弹出的创建窗口中,填写快照名称(用于标识快照,建议命名规范清晰);
- 确认信息无误后,点击【确认】按钮,完成快照创建。
- 创建快照操作示意图:

克隆快照
核心说明:克隆操作需指定目标子卷组(即快照克隆后归属的子卷组)。
- 操作步骤:
- 在快照列表中,找到需要克隆的目标快照,点击其操作列的【克隆】按钮;
- 在克隆配置窗口中,选择目标子卷组(指定快照克隆后归属的子卷组);
- 根据需求完成其他相关配置(若有),点击【确认】按钮,启动克隆流程。
- 克隆操作示意图:

删除快照
- 操作步骤:
- 在快照列表中,定位需要删除的快照,点击操作列的【删除】按钮;
- 系统弹出确认窗口,按照提示填写确认信息(如输入快照名称或特定验证文本);
- 点击【确认删除】按钮,完成快照删除操作。
- 删除操作示意图:

作者:吴升斌 创建时间:2025-12-19 18:17
最后编辑:吴升斌 更新时间:2025-12-19 18:40
最后编辑:吴升斌 更新时间:2025-12-19 18:40